校园网站设计?校园网站设计毕业论文
本文导读: 高分求校园网毕业设计『1』、最下层到桌面为10Mb/s以太网,部分可达到100Mb/s;第二层为楼内各楼层到二级交换机,由100Mb/s的交换式快速以太网构成;各楼到网络中心(即主干)为以光缆为介质的千兆位以太网。一级交换设备具有ATM端口,二级交换设备支持ATM端口模块,可以方便的向ATM网过度。
高分求校园网毕业设计
『1』、最下层到桌面为10Mb/s以太网,部分可达到100Mb/s;第二层为楼内各楼层到二级交换机,由100Mb/s的交换式快速以太网构成;各楼到网络中心(即主干)为以光缆为介质的千兆位以太网。一级交换设备具有ATM端口,二级交换设备支持ATM端口模块,可以方便的向ATM网过度。
『2』、最少要留出总时间的一半来测试--这样你才有可能按期交付.不是说测试要很长时间--理论上测试就应该占总时间的一半才对,而是你总会发现一些事情让你的时间不够.加油 别想太大了, 你能自己设计一个功能稍微完善的社区网站系统就可以了,工作没有问题,论文更不是问题了。
『3』、、网页设计美术设计要求:网页背景采用拼接的方式组合而成,这样有利于加快网页的读取速度,利用了 DREAMWEAVER 的强大功能使主页各个链接比较协调,自己对背景和美化也十分满意,希望大家喜欢。

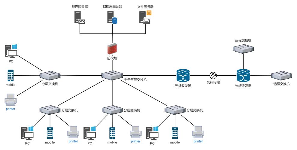
校园网络集成的校园网各功能子网设计
校园网分布层的各子网是连接各个专门应用模块的关键,它主要分为:教学子网、资源子网、宿舍子网、管理子网和信息子网。 1) 教学子网和资料子网的设计 校园网建设的主要目的是为了教学应用,其中多媒体教学(如多媒体网络教室、多功能教室等)和多媒体辅助教学(如教学资源、教师备课、制作课件、学生学习等)是教学应用的核心。
广域互联也是本设计的重点,本方案中使用PortMaster2R,通过一条DDN专线,将校园网接入中国教育科研网CERNET, 从而进入世界互联网Internet。为保证网络安全、防止黑客非法侵入网络,网络必须提供IP防火墙。PortMaster2R内置防火墙,可有效地保证网络的安全。
校园网最终必须是一个集计算机网络技术、多项信息管理、办公自动化和信息发布等功能于一体的综合信息平台,并能够有效促进现有的管理体制和管理方法,提高学校办公质量和效率,以促进学校整体教学水平的提高。
.功能实现 某校园占地500亩,共有行政楼、机电楼、电子楼、信息楼、管理楼以及四幢教学楼,报告厅4个,图书馆一个,共有信息点约5000个。需组建校园网满足下列需求:〖壹〗担供Internet接入,所有信息点都可以接入校园网。
通过网络拓扑结构和网组技术对校园网网络进行搭建,通过物理、数据等方面的设计对网络安全进行完善是解决上述问题的有效 措施 。 关键词:校园网;网络搭建;网络安全;设计。

求一校园网络设计方案
『1』、采用千兆以太网技术 千兆以太网技术已经成熟,千兆主干、百兆交换到桌面已经成为校园网技术的主流,因此采用1000M以太网光纤作为校园网的主干,100M交换到各教研组、科室、学生机房的计算机。采用光纤和双绞线布线 千兆以太网使用光纤和双绞线作为传输介质。
『2』、在充分考虑学校未来的应用,整个校园的信息节点设计为3000个左右。交换机总数约50台左右,其中主干交换机5台,配有千兆光纤接口。原有计算机机房通过各自的交换机接入最近的主交换节点,并配成多媒体教学网。INTERNET接入采用路由器接ISDN方案,也可选用DDN专线。可保证多用户群的数据浏览和下载。
『3』、校园网规划的设计 ---不同层次的中小学计算机网络 网络的连接方式 总线型结构 这是早期NOVELL网络中采用较多的一种方式。它是典型的总线拓朴结构,网络传输率10Mbps。 文件服务器和学生工作站用50欧姆的细同轴电缆连接,电缆贯穿整个网络,最大网络段不超过185米。
